Сервер управления С-Терра КП версии 4.3 совместим с Клиентами управления более ранних версий.
В некоторых случаях требуется обновление версии Клиента управления, на управляемом VPN устройстве, например, при переходе на ГОСТ Р 34.10-2012.
Процесс обновления состоит из двух шагов:
• обновление версии Клиентов управления,
• обновление CA и рабочего сертификатов.
Данный сценарий описывает обновление Клиента управления версии 4.2 на С-Терра Шлюз посредством Сервера управления версии 4.3.
1. В консоли С-Терра КП в контекстном меню учетной записи управляемого VPN устройства выберите предложение Update (Рисунок 332).
Рисунок 332
2. В
открывшемся окне Update the account
нажмите кнопку
возле
поля KP Client
folder (Рисунок 333).
Рисунок 333
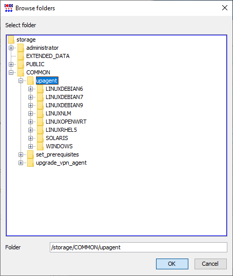
3. В окне Browse folders выберите директорию /storage/COMMON/upagent, если обновляемый Клиент управления ранее взаимодействовал с Сервером управления. Нажмите кнопку ОК (Рисунок 334).
Если Клиент управления ранее не взаимодействовал с Сервером управления, определите ОС и разрядность управляемого VPN устройства, выбрав соответствующую директорию.

Рисунок 334
4. В окне Update the account нажмите кнопку ОК (Рисунок 335). Будет выдано предупреждение о заполнении полей расширенного обновления - нажмите кнопку Yes (Рисунок 336). Повторно нажмите кнопку ОК в окне Update the account (Рисунок 337).

Рисунок 335

Рисунок 336

Рисунок 337
5. Обновление версии Клиента управления для управляемого VPN устройства “gate0” создано. После того, как управляемое VPN устройство скачает подготовленное обновление и применит его, в консоли С-Терра КП можно посмотреть изменение значения поля KP Client version в окне Account information - в контекстном меню предложение Show. (Рисунок 338).

Рисунок 338
В случаях, когда обновление Клиентов управления по сети невозможно, описанную процедуру можно выполнить локально на управляемом VPN устройстве.
6. Установочные файлы клиентов управления находятся в файловой системе Сервера управления в директориях:
• Для 32-рязрядных систем
С:\Program Files (x86)\S-Terra\S-Terra KP\upagent\LINUXDEBIAN6\i686\vpnupagent.tar
• Для 64-разрядных систем
С:\Program Files (x86)\S-Terra\S-Terra KP\upagent\LINUXDEBIAN6\amd64\vpnupagent.tar
7. Доставьте архив доверенным способом на управляемое VPN устройство в предварительно созданную директории, например, /packages.
8. Распакуйте доставленный архив на управляемом VPN устройстве, выполнив команды:
cd /packages
tar xvf vpnupagent.tar
9. Удалите старую версию Клиента управления, выполнив скрипт:
/packages/VPNUPAgent/uninstall.sh
10.Установите новую версию Клиента управления, выполнив скрипт:
/packages/VPNUPAgent/install.sh
11.Выполните инициализационный скрипт setup_upagent.sh, созданный на Сервере управления для данного VPN устройства (см. раздел «Настройка и управление центральным шлюзом»)
/tmp/setup_upagent.sh